[小龙虾 OpenClaw] 钉钉连接指南


第一步: 点击 “创建或加入企业”

1.点击 “企业” 后,选择 “创建企业/团体”。

2.填写信息并创建。(填写 “企业名称” 后会出现如下内容需要填写,企业名称需要超过三个字,内容可随便填写,无特殊要求)

第二步:进入钉钉开发者平台创建机器人

钉钉开发者平台网址:https://open-dev.dingtalk.com

1.选择刚刚创建的组织后,点击“创建”。

2.左侧栏目选择“机器人”后,点击“创建应用”。

3.填写“应用名称”和“应用描述”后点击“保存”。

4.在左侧栏目选择“添加应用能力”并选择添加“机器人”。

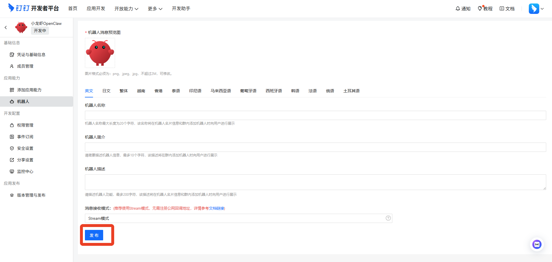
5.开启机器人配置并填写相关内容,最后点击“发布”。

第三步:调整权限后发布即可绑定

1.在左侧栏目选择“权限管理”,搜索“消息”,勾选图中两项后点击“批量申请”。

2.在左侧栏目选择“版本管理与发布”后,点击创建新版本,必须创建版本信息才能够发布。

3.输入“版本描述”后“保存”,即发布完成。

4.选择左侧栏目的“凭证与基础信息”,复制Client ID 和 Client Secret 到 小龙虾OpenClaw客户端中保存并连接即可完成互联。

第四步:如何找到创建的机器人

在钉钉【消息】栏的“搜索框”,搜索刚刚创建的 “机器人名称”,会展示在功能栏下。